
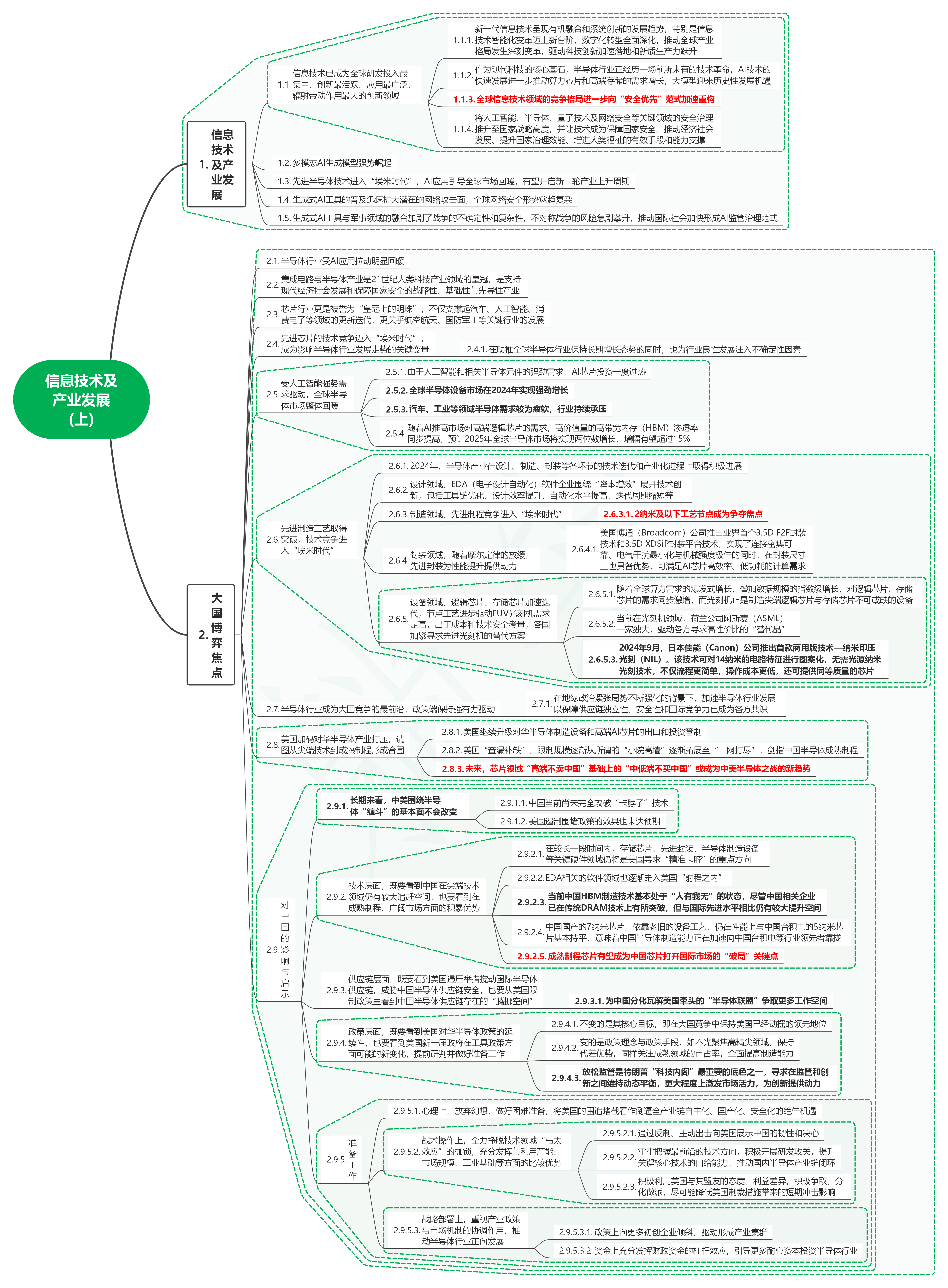
1.1. 信息技术已成为全球研发投入最集中、创新最活跃、应用最广泛、辐射带动作用最大的创新领域
1.1.1. 新一代信息技术呈现有机融合和系统创新的发展趋势,特别是信息技术智能化变革迈上新台阶,数字化转型全面深化,推动全球产业格局发生深刻变革,驱动科技创新加速落地和新质生产力跃升
1.1.2. 作为现代科技的核心基石,半导体行业正经历一场前所未有的技术革命,AI技术的快速发展进一步推动算力芯片和高端存储的需求增长,大模型迎来历史性发展机遇
1.1.3. 全球信息技术领域的竞争格局进一步向“安全优先”范式加速重构
1.1.4. 将人工智能、半导体、量子技术及网络安全等关键领域的安全治理推升至国家战略高度,并让技术成为保障国家安全、推动经济社会发展、提升国家治理效能、增进人类福祉的有效手段和能力支撑
1.2. 多模态AI生成模型强势崛起
1.3. 先进半导体技术进入“埃米时代”,AI应用引导全球市场回暖,有望开启新一轮产业上升周期
1.4. 生成式AI工具的普及迅速扩大潜在的网络攻击面,全球网络安全形势愈趋复杂
1.5. 生成式AI工具与军事领域的融合加剧了战争的不确定性和复杂性,不对称战争的风险急剧攀升,推动国际社会加快形成AI监管治理范式
2. 大国博弈焦点2.1. 半导体行业受AI应用拉动明显回暖
2.2. 集成电路与半导体产业是21世纪人类科技产业领域的皇冠,是支持现代经济社会发展和保障国家安全的战略性、基础性与先导性产业
2.3. 芯片行业更是被誉为“皇冠上的明珠”,不仅支撑起汽车、人工智能、消费电子等领域的更新迭代,更关乎航空航天、国防军工等关键行业的发展
2.4. 先进芯片的技术竞争迈入“埃米时代”,成为影响半导体行业发展走势的关键变量
2.4.1. 在助推全球半导体行业保持长期增长态势的同时,也为行业良性发展注入不确定性因素
2.5. 受人工智能强势需求驱动,全球半导体市场整体回暖
2.5.1. 由于人工智能和相关半导体元件的强劲需求,AI芯片投资一度过热
2.5.2. 全球半导体设备市场在2024年实现强劲增长
2.5.3. 汽车、工业等领域半导体需求较为疲软,行业持续承压
2.5.4. 随着AI推高市场对高端逻辑芯片的需求,高价值量的高带宽内存(HBM)渗透率同步提高,预计2025年全球半导体市场将实现两位数增长,增幅有望超过15%
2.6. 先进制造工艺取得突破,技术竞争进入“埃米时代”
2.6.1. 2024年,半导体产业在设计、制造、封装等各环节的技术迭代和产业化进程上取得积极进展
2.6.2. 设计领域,EDA(电子设计自动化)软件企业围绕“降本增效”展开技术创新,包括工具链优化、设计效率提升、自动化水平提高、迭代周期缩短等
2.6.3. 制造领域,先进制程竞争进入“埃米时代”
2.6.3.1. 2纳米及以下工艺节点成为争夺焦点
2.6.4. 封装领域,随着摩尔定律的放缓,先进封装为性能提升提供动力
2.6.4.1. 美国博通(Broadcom)公司推出业界首个3.5D F2F封装技术和3.5D XDSiP封装平台技术,实现了连接密集可靠、电气干扰最小化与机械强度极佳的同时,在封装尺寸上也具备优势,可满足AI芯片高效率、低功耗的计算需求
2.6.5. 设备领域,逻辑芯片、存储芯片加速迭代,节点工艺进步驱动EUV光刻机需求走高,出于成本和技术安全考量,各国加紧寻求先进光刻机的替代方案
2.6.5.1. 随着全球算力需求的爆发式增长,叠加数据规模的指数级增长,对逻辑芯片、存储芯片的需求同步激增,而光刻机正是制造尖端逻辑芯片与存储芯片不可或缺的设备
2.6.5.2. 当前在光刻机领域,荷兰公司阿斯麦(ASML)一家独大,驱动各方寻求高性价比的“替代品”
2.6.5.3. 2024年9月,日本佳能(Canon)公司推出首款商用版技术—纳米印压光刻(NIL)。该技术可对14纳米的电路特征进行图案化,无需光源纳米光刻技术,不仅流程更简单,操作成本更低,还可提供同等质量的芯片
2.7. 半导体行业成为大国竞争的最前沿,政策端保持强有力驱动
2.7.1. 在地缘政治紧张局势不断强化的背景下,加速半导体行业发展以保障供应链独立性、安全性和国际竞争力已成为各方共识
2.8. 美国加码对华半导体产业打压,试图从尖端技术到成熟制程形成合围
2.8.1. 美国继续升级对华半导体制造设备和高端AI芯片的出口和投资管制
2.8.2. 美国“查漏补缺”,限制规模逐渐从所谓的“小院高墙”逐渐拓展至“一网打尽”,剑指中国半导体成熟制程
2.8.3. 未来,芯片领域“高端不卖中国”基础上的“中低端不买中国”或成为中美半导体之战的新趋势
2.9. 对中国的影响与启示
2.9.1. 长期来看,中美围绕半导体“缠斗”的基本面不会改变
2.9.1.1. 中国当前尚未完全攻破“卡脖子”技术
2.9.1.2. 美国遏制围堵政策的效果也未达预期
2.9.2. 技术层面,既要看到中国在尖端技术领域仍有较大追赶空间,也要看到在成熟制程、广阔市场方面的积累优势
2.9.2.1. 在较长一段时间内,存储芯片、先进封装、半导体制造设备等关键硬件领域仍将是美国寻求“精准卡脖”的重点方向
2.9.2.2. EDA相关的软件领域也逐渐走入美国“射程之内”
2.9.2.3. 当前中国HBM制造技术基本处于“人有我无”的状态,尽管中国相关企业已在传统DRAM技术上有所突破,但与国际先进水平相比仍有较大提升空间
2.9.2.4. 中国国产的7纳米芯片,依靠老旧的设备工艺,仍在性能上与中国台积电的5纳米芯片基本持平,意味着中国半导体制造能力正在加速向中国台积电等行业领先者靠拢
2.9.2.5. 成熟制程芯片有望成为中国芯片打开国际市场的“破局”关键点
2.9.3. 供应链层面,既要看到美国遏压举措搅动国际半导体供应链,威胁中国半导体供应链安全,也要从美国限制政策里看到中国半导体供应链存在的“腾挪空间”
2.9.3.1. 为中国分化瓦解美国牵头的“半导体联盟”争取更多工作空间
2.9.4. 政策层面,既要看到美国对华半导体政策的延续性,也要看到美国新一届政府在工具政策方面可能的新变化,提前研判并做好准备工作
2.9.4.1. 不变的是其核心目标,即在大国竞争中保持美国已经动摇的领先地位
2.9.4.2. 变的是政策理念与政策手段,如不光聚焦高精尖领域,保持代差优势,同样关注成熟领域的市占率,全面提高制造能力
2.9.4.3. 放松监管是特朗普“科技内阁”最重要的底色之一,寻求在监管和创新之间维持动态平衡,更大程度上激发市场活力,为创新提供动力
2.9.5. 准备工作
2.9.5.1. 心理上,放弃幻想,做好困难准备,将美国的围追堵截看作倒逼全产业链自主化、国产化、安全化的绝佳机遇
2.9.5.2. 战术操作上,全力挣脱技术领域“马太效应”的枷锁,充分发挥与利用产能、市场规模、工业基础等方面的比较优势
2.9.5.2.1. 通过反制、主动出击向美国展示中国的韧性和决心
2.9.5.2.2. 牢牢把握最前沿的技术方向,积极开展研发攻关,提升关键核心技术的自给能力,推动国内半导体产业链闭环
2.9.5.2.3. 积极利用美国与其盟友的态度、利益差异,积极争取,分化做派,尽可能降低美国制裁措施带来的短期冲击影响
2.9.5.3. 战略部署上,重视产业政策与市场机制的协调作用,推动半导体行业正向发展
2.9.5.3.1. 政策上向更多初创企业倾斜,驱动形成产业集群
2.9.5.3.2. 资金上充分发挥财政资金的杠杆效应,引导更多耐心资本投资半导体行业